一、可视化需求
Ofter整理总结了大部分人对可视化大屏的需求:
1、常用的图表库:折线图、柱状图、条形图、表格、饼图、排名图等;
2、图表样式可自定义:文字、颜色、标题、图例等;
3、动态数据:数据可查询、添加、编辑、删除、导入、导出;
4、大屏实时展示:保存制作好的大屏即可访问,无需额外部署;
5、组件丰富:可编辑的文字、边框、背景、动态的图表;
6、添加数据源:支持自己添加不同表头的数据;
7、编辑大屏:各用户的数据和大屏独立,可无限制添加大屏、复制、编辑、删除,查看访问次数。
当然,还有一个重点:无代码!无代码!无代码!
然后,按这份需求清单,Ofter自己设计→开发→测试→部署,花了三周时间制作了一个可视化平台,希望后期能免费提供给广大粉丝们使用,同时要感谢那些给我提供意见和需求的用户们。我们先看下能制作出什么样的效果:
二、实现功能
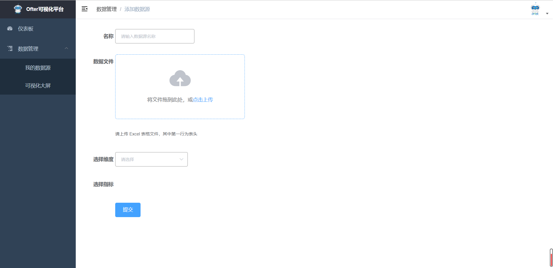
2.1 添加数据源
没错,支持excel/csv等文件上传,系统会自动解析表头、数据;每个用户只能看到自己添加的数据。
效果如下,还可以导入新数据、添加、编辑、删除数据。
2.2 添加大屏
每个用户只能看到自己添加的大屏。
2.3 编辑大屏
点击编辑大屏后,我们可以看到可视化编辑器页面,如下动图展示了基础功能的操作:
目前,Ofter开发了常用图表、文字、头部、边框和动态图表几个组件,再次展示下这些组件的完全体;全屏也可以调整布局哦,主要是不想太小,费眼睛。
2.4 编辑功能
我们看下图表的编辑具体功能有哪些?以这个数据集为例
一张图表的组成部分主要就4个方面:标题、X轴、Y轴、图例,因此这几个地方都提供了样式修改功能。
默认生成的是灰色,我们可以自行对是否显示、大小、位置、颜色进行调整,看下调整后的效果:
是不是够狠?连图表中的每个柱形图的颜色也可以自己配置。
2.5 数据修改
我们再看下,修改数据实时更新的效果:
2.6 访问大屏
点击右上角的保存,我们就可以实时看到修改的大屏效果,来看看
三、产品总结
一个产品的诞生肯定不是只靠开发,产品的需求和设计是前期非常重要的环节。设计到位,往往能减少后期很多不必要的麻烦。就这个可视化平台而言,为了增强用户体验,还有很多需要完善的,记下笔记:
1、仪表盘、装饰图片等组件还需要添加;
2、大屏编辑中添加复制、撤回、左右键调整布局;
3、删除组件,不影响其他图表的布局;
4、添加组件支持拖拽。
有没有看得晕眩?Ofter确实花了很多心思,Ofter数据科学值得关注、收藏,如果有数据可视化的问题或需求可以随时联系我!!!
