Hello,大家好,今天跟大家分享下我们如何批量新建excel工作表以及工作薄,对于工作表与工作薄很多人可能都分不清。工作薄就是我们常说的excel文件,而工作表就是工作薄中的sheet,所以说工作表是包含在工作薄中的。知道了如何区分工作表以及工作薄,下面就让我们来看下如何新建工作表以及工作薄吧
一、批量新建工作表
批量新建工作表,我们可以使用数据透视表来完成,首先我们将想要新建的工作薄都放在一列中,然后我们点击其中的一个数据插入数据透视表,然后我们这个字段放在页区域,紧接着点击数据透视表选项,选择显示报表筛选页然后点击确定,这样的话我们就将所有的名字名字都新建了一个工作表,如下动图
二、批量新建工作薄
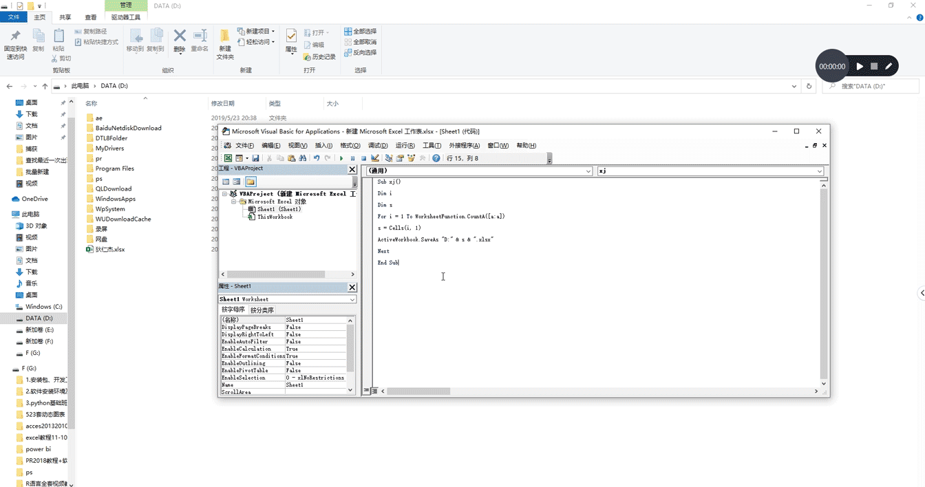
首先我们将想要新建工作薄的姓名直接粘贴在A列中,需要注意的是在这里是不需要表头的,然后我们点击开发工具找到visual basic 找到对应的工作表,然后将如下代码粘贴进去,然后点击运行即可,在这里我们是将新建的excel存放在D盘的根目录下
Sub xj()
Dim i
Dim s
For i = 1 To WorksheetFunction.CountA([a:a])
s = Cells(i, 1)
ActiveWorkbook.SaveAs "D:" & s & ".xlsx"
Next
End Sub
最后我们可以来看下运行的效果
以上就是我们在excel中批量新建工作表以及工作薄的方法,怎么样?你学会了吗?
我是excel从零到一,关注我持续分享更多excel技巧
